MindMap

Диаграмма MindMap, в контексте PlantUML, является эффективным инструментом для проведения мозгового штурма, организации идей и планирования проекта. MindMap-диаграммы, или карты мыслей, — это визуальное представление информации, в котором центральные идеи разветвляются на связанные темы, создавая паутину концепций. PlantUML облегчает создание таких диаграмм благодаря простому текстовому синтаксису, позволяющему эффективно организовывать и визуализировать сложные идеи.

Использование PlantUML для MindMap особенно выгодно благодаря его интеграции с другими инструментами и системами. Такая интеграция позволяет упростить процесс включения карт разума в общую проектную документацию. Текстовый подход PlantUML также позволяет легко модифицировать и контролировать версии карт, что делает их динамичным инструментом для совместного проведения мозговых штурмов и разработки идей.

Карты разума в PlantUML могут использоваться для различных целей, от описания структуры проекта до мозгового штурма функций продукта или бизнес-стратегии. Иерархическая и интуитивно понятная структура карт помогает выявить взаимосвязи между различными идеями и концепциями, что облегчает восприятие общей картины и позволяет определить области, требующие дальнейшей проработки. Это делает PlantUML бесценным инструментом для руководителей проектов, разработчиков и бизнес-аналитиков, которым необходим метод визуальной организации и представления сложной информации в ясной и четкой форме.

Синтаксис OrgMode

Этот синтаксис совместим с OrgMode

🎉 Copied!

@startmindmap
* Debian
** Ubuntu
*** Linux Mint
*** Kubuntu
*** Lubuntu
*** KDE Neon
** LMDE
** SolydXK
** SteamOS
** Raspbian with a very long name
*** <s>Raspmbc</s> => OSMC
*** <s>Raspyfi</s> => Volumio
@endmindmap

WARNING
 This translation need to be updated. 
WARNING

Markdown синтаксис

Этот синтаксис совместим с Markdown

🎉 Copied!

@startmindmap
* Дерево
	* some first level node
		* second level node
		* another second level node
	* another first level node
@endmindmap

WARNING
 This translation need to be updated. 
WARNING

Арифметическая нотация

Вы можете использовать следующую нотацию для выбора направления ветвления.

🎉 Copied!

@startmindmap
+ OS
++ Ubuntu
+++ Linux Mint
+++ Kubuntu
+++ Lubuntu
+++ KDE Neon
++ LMDE
++ SolydXK
++ SteamOS
++ Raspbian
-- Windows 95
-- Windows 98
-- Windows NT
--- Windows 8
--- Windows 10
@endmindmap

Многострочные блоки

Вы можете использовать символы : и ; для того, чтобы создавать многострочные блоки.

🎉 Copied!

@startmindmap
* Class Templates
**:Example 1
<code>
template <typename T>
class cname{
void f1()<U+003B>
...
}
</code>
;
**:Example 2
<code>
other template <typename T>
class cname{
...
</code>
;
@endmindmap

🎉 Copied!

@startmindmap
+ root
**:right_1.1
right_1.2;
++ right_2

left side

-- left_1
-- left_2
**:left_3.1
left_3.2;
@endmindmap

Диаграммы связей с несколькими исходными узлами

Вы можете создавать диаграммы с несколькими корневыми блоками следующим образом:

🎉 Copied!

@startmindmap
* Root 1
** Foo
** Bar
* Root 2
** Lorem
** Ipsum
@endmindmap

[Ref. QH-773]

Цвета

Можно задавать цвет узлов диаграммы.

Объявление настроек в строке блока

  • Нотация в OrgMode

🎉 Copied!

@startmindmap
*[#Orange] Colors
**[#lightgreen] Green
**[#FFBBCC] Rose
**[#lightblue] Blue
@endmindmap

  • Арифметическая нотация

🎉 Copied!

@startmindmap
+[#Orange] Colors
++[#lightgreen] Green
++[#FFBBCC] Rose
--[#lightblue] Blue
@endmindmap

  • Нотация в Markdown

🎉 Copied!

@startmindmap
*[#Orange] root node
 *[#lightgreen] some first level node
  *[#FFBBCC] second level node
  *[#lightblue] another second level node
 *[#lightgreen] another first level node
@endmindmap

Объявление в блоке <style>

  • Нотация OrgMode

🎉 Copied!

@startmindmap
<style>
mindmapDiagram {
  .green {
    BackgroundColor lightgreen
  }
  .rose {
    BackgroundColor #FFBBCC
  }
  .your_style_name {
    BackgroundColor lightblue
  }
}
</style>
* Colors
** Green <<green>>
** Rose <<rose>>
** Blue <<your_style_name>>
@endmindmap

  • Арифметическая нотация

🎉 Copied!

@startmindmap
<style>
mindmapDiagram {
  .green {
    BackgroundColor lightgreen
  }
  .rose {
    BackgroundColor #FFBBCC
  }
  .your_style_name {
    BackgroundColor lightblue
  }
}
</style>
+ Colors
++ Green <<green>>
++ Rose <<rose>>
-- Blue <<your_style_name>>
@endmindmap

  • Нотация в Markdown

🎉 Copied!

@startmindmap
<style>
mindmapDiagram {
  .green {
    BackgroundColor lightgreen
  }
  .rose {
    BackgroundColor #FFBBCC
  }
  .your_style_name {
    BackgroundColor lightblue
  }
}
</style>
* root node
 * some first level node <<green>>
  * second level node <<rose>>
  * another second level node <<your_style_name>>
 * another first level node <<green>>
@endmindmap

  • Применения стиля к одной ветви

🎉 Copied!

@startmindmap
<style>
mindmapDiagram {
  .myStyle * {
    BackgroundColor lightgreen
  }
}
</style>
+ root
++ b1 <<myStyle>>
+++ b11
+++ b12
++ b2
@endmindmap

[Ref. GA-920]

Оформление без рамки

Вы можете убрать рамку вокруг блока, используя символ подчёркивания.

🎉 Copied!

@startmindmap
* root node
** some first level node
***_ second level node
***_ another second level node
***_ foo
***_ bar
***_ foobar
** another first level node
@endmindmap

🎉 Copied!

@startmindmap
*_ root node
**_ some first level node
***_ second level node
***_ another second level node
***_ foo
***_ bar
***_ foobar
**_ another first level node
@endmindmap

🎉 Copied!

@startmindmap
+ root node
++ some first level node
+++_ second level node
+++_ another second level node
+++_ foo
+++_ bar
+++_ foobar
++_ another first level node
-- some first right level node
--_ another first right level node
@endmindmap

Изменение направления диаграммы

Можно использовать обе стороны диаграммы

🎉 Copied!

@startmindmap
* count
** 100
*** 101
*** 102
** 200

left side

** A
*** AA
*** AB
** B
@endmindmap

Изменение направления развёртки всей диаграммы

Команды чтобы изменить направление развёртки всей диаграммы:
  • left to right direction (слева направо) (по умолчанию)
  • top to bottom direction (сверху вниз)
  • right to left direction (справа налево)
  • bottom to top direction (снизу вверх) (не реализовано/используйте обходные варианты)

Слева направо (настройка по умолчанию)

🎉 Copied!

@startmindmap
* 1
** 2
*** 4
*** 5
** 3
*** 6
*** 7
@endmindmap

Сверху вниз

🎉 Copied!

@startmindmap
top to bottom direction
* 1
** 2
*** 4
*** 5
** 3
*** 6
*** 7
@endmindmap

Справа налево

🎉 Copied!

@startmindmap
right to left direction
* 1
** 2
*** 4
*** 5
** 3
*** 6
*** 7
@endmindmap

Снизу вверх

🎉 Copied!

@startmindmap
top to bottom direction
left side
* 1
** 2
*** 4
*** 5
** 3
*** 6
*** 7
@endmindmap

[См. QH-1413]

Полный пример

🎉 Copied!

@startmindmap
caption figure 1
title My super title

* <&flag>Debian
** <&globe>Ubuntu
*** Linux Mint
*** Kubuntu
*** Lubuntu
*** KDE Neon
** <&graph>LMDE
** <&pulse>SolydXK
** <&people>SteamOS
** <&star>Raspbian with a very long name
*** <s>Raspmbc</s> => OSMC
*** <s>Raspyfi</s> => Volumio

header
My super header
endheader

center footer My super footer

legend right
  Short
  legend
endlegend
@endmindmap

Стили диаграммы

блоки, глубина

🎉 Copied!

@startmindmap
<style>
mindmapDiagram {
    node {
        BackgroundColor lightGreen
    }
    :depth(1) {
      BackGroundColor white
    }
}
</style>
* Linux
** NixOS
** Debian
*** Ubuntu
**** Linux Mint
**** Kubuntu
**** Lubuntu
**** KDE Neon
@endmindmap

без рамки

🎉 Copied!

@startmindmap
<style>
mindmapDiagram {
  node {
    BackgroundColor lightGreen
  }
  boxless {
    FontColor darkgreen
  }
}
</style>
* Linux
** NixOS
** Debian
***_ Ubuntu
**** Linux Mint
**** Kubuntu
**** Lubuntu
**** KDE Neon
@endmindmap

Перенос строк

Используя команду MaximumWidth вы можете управлять автоматическим переносом строки. Единица измерения в команде -- пиксель.

🎉 Copied!

@startmindmap


<style>
node {
    Padding 12
    Margin 3
    HorizontalAlignment center
    LineColor blue
    LineThickness 3.0
    BackgroundColor gold
    RoundCorner 40
    MaximumWidth 100
}

rootNode {
    LineStyle 8.0;3.0
    LineColor red
    BackgroundColor white
    LineThickness 1.0
    RoundCorner 0
    Shadowing 0.0
}

leafNode {
    LineColor gold
    RoundCorner 0
    Padding 3
}

arrow {
    LineStyle 4
    LineThickness 0.5
    LineColor green
}
</style>

* Привет =)
** Иногда у меня есть блоки, в которых я хочу написать длинный текст.
*** это приводит к тому, что диаграммы сильно увеличиваются в размере
**** конечно, я могу разделить их с помощью \nновой линии.
**** но было бы здорово, если бы PlantUML умел разделять длинные строки, возможно, с помощью опции 

@endmindmap

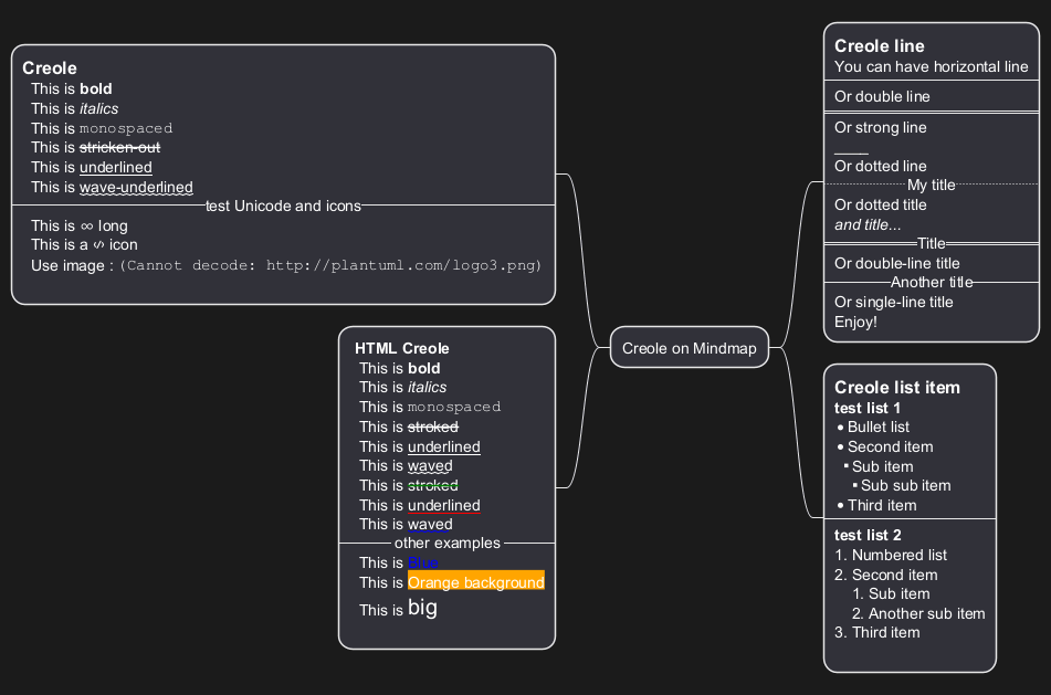
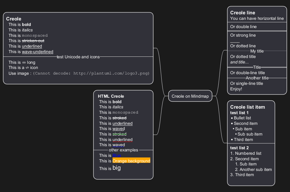
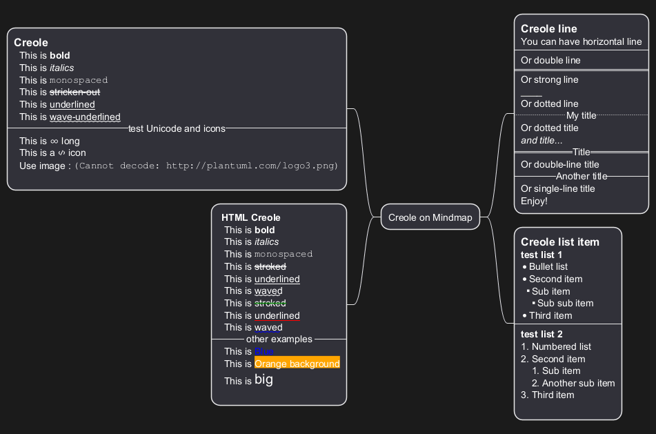
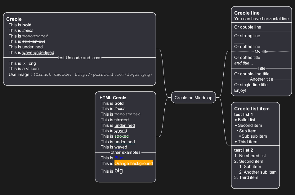
Использования языка разметки Creole в диаграммах связей

Вы можете использовать Creole or HTML Creole в оформлении диаграмм:

🎉 Copied!

@startmindmap
* Creole on Mindmap
left side
**:==Creole
  This is **bold**
  This is //italics//
  This is ""monospaced""
  This is --stricken-out--
  This is __underlined__
  This is ~~wave-underlined~~
--test Unicode and icons--
  This is <U+221E> long
  This is a <&code> icon
  Use image : <img:http://plantuml.com/logo3.png>
;
**: <b>HTML Creole 
  This is <b>bold</b>
  This is <i>italics</i>
  This is <font:monospaced>monospaced</font>
  This is <s>stroked</s>
  This is <u>underlined</u>
  This is <w>waved</w>
  This is <s:green>stroked</s>
  This is <u:red>underlined</u>
  This is <w:#0000FF>waved</w>
-- other examples --
  This is <color:blue>Blue</color>
  This is <back:orange>Orange background</back>
  This is <size:20>big</size>
;
right side
**:==Creole line
You can have horizontal line
----
Or double line
====
Or strong line
____
Or dotted line
..My title..
Or dotted title
//and title... //
==Title==
Or double-line title
--Another title--
Or single-line title
Enjoy!;
**:==Creole list item
**test list 1**
* Bullet list
* Second item
** Sub item
*** Sub sub item
* Third item
----
**test list 2**
# Numbered list
# Second item
## Sub item
## Another sub item
# Third item
;
@endmindmap

[См. QA-17838]


Privacy Policy      Advertise