Enable statistics

By default, statistics generation is disabled in PlantUML. If you want to enable statistic generation, you can either:
  • Use -enablestats flag in the command line
  • Use enablestats="true" setting with the ANT task
  • Globally set the environment variable PLANTUML_STATS to true
  • Call OptionFlags.getInstance().setEnableStats(true) from your Java code
Thoses statistics are very general. The goal is to measure PlantUML usage and performance and not to spy on users. When statistics generation is on, a message is printed within the license to inform users about this. (@startuml/license/@enduml).

Statistics Report

You can generate statistics about your PlantUML usage either at XML or HTML format.

To do so, you can add -xmlstats or -htmlstats flag in the command line. A file plantuml-stats.xml or plantuml-stats.html will be written at the end of the process:

If you want to generate statistics on the fly (rather than at the end of the process), you can use the flag -realtimestats.

There is also a -loopstats flag in the command line that continuously prints to the console statistics about diagram generations. This could be useful if you have some background daemon running PlantUML.

Some of those options are also available with the ANT task.

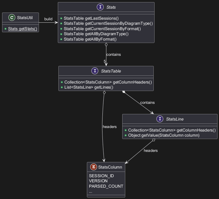
Java Integration API

If you use PlantUML as a library, you can use the StatsUtils.getStats() methods that return a Stats object with all datas.

You can retrieve it to use it as you wish.

Here is a short class diagram about this API:

🎉 Copied!

@startuml
class StatsUtil {
{static} +Stats getStats()
}
interface Stats {
+StatsTable getLastSessions()
+StatsTable getCurrentSessionByDiagramType()
+StatsTable getCurrentSessionByFormat()
+StatsTable getAllByDiagramType()
+StatsTable getAllByFormat()
}
StatsUtil -> Stats: build
Stats o--> "5" StatsTable: contains
enum StatsColumn {
SESSION_ID
VERSION
PARSED_COUNT
...
}
interface StatsTable {
+ Collection<StatsColumn> getColumnHeaders()
+ List<StatsLine> getLines()
}
StatsTable o-> StatsColumn: headers
StatsTable *--> StatsLine: contains
interface StatsLine {
}
interface StatsLine {
+Collection<StatsColumn> getColumnHeaders()
+Object getValue(StatsColumn column)
}
StatsLine o--> StatsColumn: headers
@enduml

Implementation note: The storage of historical data are provided through the Preference API.


Privacy Policy      Advertise